There are several ways to launch the Power Conversion Configurator, and those ways depend on the application, and how you use the various tools.

Note:

After you create a new project, at first use the Library Manager to add themtb-pwrconvlibrary and use the Device Configurator to add a Buck Converter. Further, you can open the Power Conversion Configurator in any below-described way.


From the Device Configurator

You can launch the Power Conversion Configurator by using the Device Configurator. The Device Configurator displays information based on the

design.modus

file. When you open the Power Conversion Configurator from the Device Configurator, information about the device and the application is passed to the Power Conversion Configurator. When you save changes in the Power Conversion Configurator, it updates the

design.modus

file and generates code; see

Code generation

.

Launch the Device Configurator. (For details, refer to the Device Configurator user guide.)

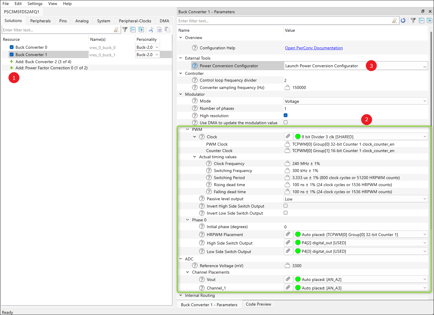
On the

Solutions

tab:



  1. Add a

    Buck Converter

    .

  2. Configure the hardware parameters.

  3. On the

    Parameters

    pane, click the

    Launch Power Conversion Configurator

    button.

  4. For multiple solutions (up to 4): select a respective solution and do step 3.

make command

As described in the

ModusToolbox™ tools package user guide

"ModusToolbox™ build system" chapter, you can run numerous make commands in the application directory, such as launching the Power Conversion Configurator. Create a ModusToolbox™ application, navigate to the application directory, and type the following command in the appropriate bash terminal window:

make power-conversion-configurator

This command opens the Power Conversion Configurator GUI for the specific application in which you are working.

Standalone executable

You can launch the Power Conversion Configurator by running its executable as appropriate for your operating system (for example, double-click it or select it using the Windows Start menu). By default, the Configurator is installed here:

<install_dir>/ModusToolbox/packs/ModusToolbox-Industrial-MCU-Pack/tools/power-conversion-configurator

When launched this way, the Power Conversion Configurator opens blank. Open an existing *.

modus

file that is already supporting the solution personality information.



See

Menus

for more information.